云顶国际(Malaysia)集团官方网站


    b4_banpc.jpg b4_banph-851.jpg

    开发软件

    云顶国际科技自主开发的云顶国际、FPSoC集成开发环境

    Group1321316910.jpg

    TangDynasty(TD)

    TangDynasty(TD)软件是云顶国际科技自主开发的云顶国际集成开发环境,支持工业界标准的设计输入,包含完整的电路优化流程以及丰富的分析与调试工具,并提供良好的第三方设计验证工具接口,为所有基于云顶国际科技云顶国际产品的应用设计提供有力支持

    • RTL综合
    • 门级综合
    • 布局优化
    • 位流生成
    • 布线优化
    • 概述
    • 特点

    产品概述

    TangDynasty(TD)软件是云顶国际科技自主开发的云顶国际集成开发环境,一切从用户角度出发:界面简洁、行为智能、运行高效,支持windows、linux操作系统,创新的软件算法有效支持ELF、EAGLE、SF1等系列各个规模的器件,可扩充的软件架构快速支持包括单芯片、SIP、SOC在内的多品种产品类型,结构化的软件开发平台支持对硬件新结构的准确模拟和快速评估,用户设计IP保护和位流加密保密

    产品特点

    • undefined
      软件架构

      架构优化的算法引擎,提升从RTL输入、综合、布局、布线的效率

    • b5_icon2.png
      软件界面

      界面简洁、行为智能、运行高效

    • b5_icon2-556.png
      位置约束工具

      图形化操作,方便客户使用

    • b5_icon2-330.png
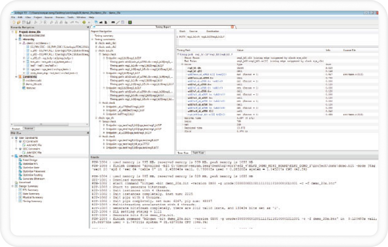
      时序约束工具

      支持多种时序约束方式,提高系统性能

    • 2.jpg
    • b5_img2-351.png
    • io-925.png
    • sdc.png

    点击反馈您的需求,助力云顶国际打造更优质的云顶国际产品!

    订阅信息
    a1_icon02.svg
    download.jpg
    a1_icon03.svg
    a1_icon01.svg
    Frame.svg

    订阅

    地区

    我已仔细阅读并同意隐私声明

    【网站地图】【sitemap】